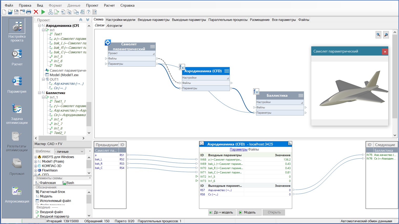
Компания «Топ Системы», одна из ведущих лидеров-разработчиков российского инженерного ПО, совместно с компанией «СИГМА Технологии» объявили о возможности интеграции платформы управления расчетами, оптимизации и аппроксимации IOSO с отечественной САПР T‑FLEX CAD от компании «Топ Системы» Это дает возможность пользователям T‑FLEX CAD создавать связанные расчетные проекты, решать различные задачи вариантных исследований, включая сложные оптимизационные задачи проектирования. Интеграция выполнена на уровне API, а параметрические возможности T‑FLEX CAD существенно упростили разработку. Благодаря параметризации T‑FLEX CAD геометрические модели перестраиваются под заданные параметры, что позволяет автоматизировать трудоемкий процесс проектирования сложных технических систем за счет оперативного получения различных конфигураций и исполнений проектируемых изделий, а также проводить различные расчёты для каждого из них. T‑FLEX CAD и его приложения позволяют без программирования – быстро и качественно – получить ожидаемый результат на разных этапах жизненного цикла изделия, тем самым повысить эффективность проектируемых изделий, сокращать сроки и затраты на проектирование и выпуск конечной продукции. Интеграция c IOSO дополняет и расширяет возможности T‑FLEX CAD высокоэффективным алгоритмом многомерной (до сотни параметров) многокритериальной оптимизации и аппроксимации, обеспечивает автоматизированную настройку обмена данными между T‑FLEX CAD и IOSO с целью внешнего управления параметрами геометрии изделия в T‑FLEX CAD, получения от него расчетных характеристик и файлов геометрии в различных нейтральных форматах. Простота процесса интеграции обеспечивается использованием оконных интерфейсов без элементов программирования.
T‑FLEX CAD — система трёхмерного параметрического проектирования изделий любой сложности, является разработкой российской компании «Топ Системы». T‑FLEX CAD имеет полный набор инструментов для создания параметрических и непараметрических моделей деталей и сборок любой сложности и оформления конструкторской документации.
IOSO — отечественная программная платформа для создания многодисциплинарных проектов, выполнения локальных и удаленных расчетов в смешанной вычислительной сети, в том числе на многопроцессорных компьютерах, в целях проведения вариантных и оптимизационных расчетов. Высокоэффективные алгоритмы оптимизации обеспечивают значительно более быстрое решение большой размерности. Алгоритмы апроксимации обеспечивают создание многомерных многокритериальных «суррогатных» моделей. Инновационные возможности программы позволяют сокращать затраты и сроки на создание конкурентоспособных сложных технических систем. Разработчик – СИГМА Технология.
«CAE-решения помогают существенно снизить затраты на натурный эксперимент и прототипирование, а также значительно сократить сроки выпуска изделий на рынок. В состав нашего комплекса T‑FLEX PLM включены программные продукты, решающие задачи инженерного анализа. Эти продукты объединены под общим названием «T‑FLEX CAE». Технологии автоматизированного инженерного анализа — одни из наиболее наукоемких среди PLM-технологий, поэтому мы объединяем свои усилия с другими разработчиками в этом классе решений, чтобы предоставить для наших заказчиков наиболее комплексные и полные CAE-решения, работающие на нашем САПР T‑FLEX CAD. Параметрическим платформам – T‑FLEX CAD для проектирования и IOSO для оптимизации – суждено было объединиться для получения единого интегрированного решения. Мы наблюдаем потребность в решении оптимизационных задач, связанных с инженерными расчётами. Расчётные системы T‑FLEX CAE изначально поддерживают параметрическую оптимизацию нашей собственной разработки. Однако, для некоторых наших заказчиков требуются более продвинутые алгоритмы многокритериальной оптимизации. Такие возможности теперь у них есть. Это позволит ускорить процесс проектирования сложной техники и повысит её конкурентоспособность», — отметил Сергей Бабичев, руководитель направления инженерного анализа, компании «Топ Системы».
«Новые производственные технологии невозможны без использования PLM-систем, включающих в себя автоматизированный инженерный анализ (CAЕ). Четко понимая, что нам, как разработчику PLM-платформы, надо предоставить полный и комплексный технологический стек продуктов по управлению всем жизненным циклом изделия, мы включили в состав нашего программного комплекса T‑FLEX PLM программные продукты, позволяющие оценить поведение компьютерного прототипа изделия в реальных условиях эксплуатации. Кроме того, наша система T‑FLEX CAD благодаря открытому API позволяет осуществлять интеграцию с различными сторонними системами и платформами, воспользоваться передовыми разработками, преимуществами программ и решений сторонних производителей и расширить как функциональные возможности T‑FLEX CAD, так и программного комплекса T‑FLEX PLM в целом. Наша политика развития технологических партнерств и интеграции с другими разработчиками обеспечивает заказчиков компании «Топ Системы» востребованными технологиями для решения инженерных и производственных задач», — добавил Сергей Козлов, директор по разработке, компания «Топ Системы».
Объединенное применение двух решений будет востребовано в разных областях: автомобилестроении, авиастроении и космической отрасли, приборостроении, энергетике, и многих других.
О Компании «Топ Системы»
Компания «Топ Системы» (ЗАО «Топ Системы») — ведущий российский разработчик комплексных решений для промышленности, включая автоматизацию проектирования, подготовку производства, управление инженерными данными и процессами. На рынке инженерного ПО и управления жизненным циклом изделия компания работает с 1992 года.





